Understanding Stable Diffusion Samplers
https://civitai.com/articles/7484/under ... omparisons
Sampler and Scheduler Compatibility Matrix
https://comfyui.dev/docs/guides/Other%2 ... ty-matrix/
Project 3: Create a Time-Based Animation Using AI Software of Your Choice
Re: Project 3: Create a Time-Based Animation Using AI Software of Your Choice
Final Project: Time Corridor: Transforming Contemporary Architectural Space into a Chinese Shanshui Landscape Using Generative AI
This project investigates how generative artificial intelligence can transform contemporary architectural space into a traditional Chinese visual landscape through a gradual spatial and stylistic transition. The work explores the ability of AI image generation and video synthesis systems to reinterpret spatial environments across different cultural and aesthetic frameworks.
The final output is a short cinematic video that begins in a modern architectural corridor and progressively transitions into a natural mountain environment and ultimately into a poetic Chinese shanshui landscape. The transformation unfolds through a sequence of spatial stages, where architectural geometry dissolves into geological forms and eventually into symbolic landscape imagery inspired by traditional Chinese painting.
The project combines multiple AI tools within a structured workflow. Stable Diffusion via Automatic1111 was used to generate the early architectural and transitional scenes. ComfyUI was employed to generate the final atmospheric mountain landscapes. Hailuo AI’s image-to-video system was used to synthesize motion between the generated images by interpolating start and end frames.
Methodology
This research demonstrates how AI can serve as a design exploration tool that bridges architecture, landscape, and cultural aesthetics.
The project was developed using a multi-stage generative workflow combining image generation and AI video synthesis.
The workflow consists of three main phases:
1. Image Generation Phase
The early stages of the spatial transformation were generated using Stable Diffusion through Automatic1111. These images established the architectural corridor and the gradual appearance of natural elements.
Generation Parameters:
The following parameters were used consistently across stages 1–6.
Sampling Method
DPM++ 2M Karras
Sampling Steps
30
CFG Scale
6
Resolution
768 × 512
These settings were chosen to maintain a balance between realism, atmospheric lighting, and computational stability.
Stage 1 – Modern Architectural Corridor
This stage establishes the initial spatial condition: a clean, symmetrical architectural corridor representing contemporary human-designed space.
Prompt:
modern minimalist glass corridor, long symmetrical hallway, reflective floor, large windows, soft natural lighting, cinematic perspective, architectural photography, ultra realistic Stage 2 – Corridor Filled with Fog
In this stage, fog begins to appear inside the corridor, reducing visibility and creating a transitional atmosphere between architecture and nature.
Prompt:
modern architectural corridor gradually filled with soft fog, minimal hallway fading into mist, reflective floor, atmospheric lighting, calm cinematic mood Stage 3 – Nature Emerging Within Architecture
Natural elements begin to appear inside the architectural space. Stone textures and plants emerge along the corridor walls.
Prompt:
modern corridor merging with natural elements, stone walls appearing along the architecture, greenery and plants growing inside the corridor, soft natural light entering the space, cinematic perspective Stage 4 – Cave Structure
The corridor gradually transforms into a cave-like geological structure. Architectural forms dissolve into rock surfaces and natural openings.
Prompt:
architectural corridor transforming into a rocky cave passage, natural stone surfaces, cave openings allowing light to enter, cinematic perspective, atmospheric environment Stage 5 – Mountain Path
The cave opens into a mountain valley where a natural path becomes visible.
Prompt:
mountain valley with dramatic cliffs and a winding dirt path, mist drifting across the landscape, cinematic wide landscape view, atmospheric lighting Summary of Visual Transformation (Stages 1–5)
The five stages generated using Automatic1111 establish the gradual spatial transformation:
Modern Architecture
→ Fog-filled Architecture
→ Nature Emerging in Architecture
→ Cave Structure
→ Mountain Valley
2.Landscape Generation Phase
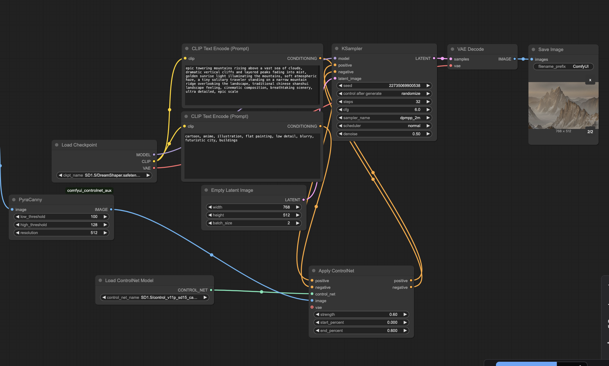
The final landscape environments were generated using ComfyUI, which allows more controlled composition and atmospheric landscape creation.
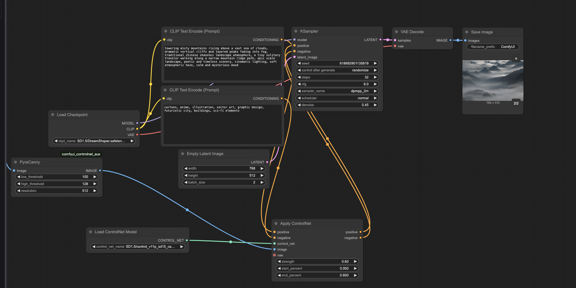
ComfyUI Image Generation Workflow (Stages 6–7)
Model Configuration
Checkpoint Model:
DreamShaper (Stable Diffusion 1.5)
DreamShaper was selected because it balances realism with cinematic atmosphere and produces high-quality landscape imagery with strong lighting and texture detail.
Node Structure Overview:
The ComfyUI workflow consisted of the following nodes:
Load Checkpoint
CLIP Text Encode (Positive Prompt)
CLIP Text Encode (Negative Prompt)
Empty Latent Image
ControlNet Edge Detection (PyraCanny)
Apply ControlNet
KSampler
VAE Decode
Save Image
Image Resolution:
Width: 768
Height: 512
KSampler Parameters:
Steps
32
CFG Scale
6.0
Sampler
DPM++ 2M
Scheduler
Normal
Denoise
0.50
ControlNet Configuration:
To stabilize the landscape structure, ControlNet was applied using edge detection.
ControlNet Model
control_v11p_sd15_canny
Preprocessor
PyraCanny
Low Threshold
100
High Threshold
128
Resolution
512
ControlNet Strength
0.60
Start Percent
0.00
End Percent
0.60
Workflow for Stages 7
This project investigates how generative artificial intelligence can transform contemporary architectural space into a traditional Chinese visual landscape through a gradual spatial and stylistic transition. The work explores the ability of AI image generation and video synthesis systems to reinterpret spatial environments across different cultural and aesthetic frameworks.
The final output is a short cinematic video that begins in a modern architectural corridor and progressively transitions into a natural mountain environment and ultimately into a poetic Chinese shanshui landscape. The transformation unfolds through a sequence of spatial stages, where architectural geometry dissolves into geological forms and eventually into symbolic landscape imagery inspired by traditional Chinese painting.
The project combines multiple AI tools within a structured workflow. Stable Diffusion via Automatic1111 was used to generate the early architectural and transitional scenes. ComfyUI was employed to generate the final atmospheric mountain landscapes. Hailuo AI’s image-to-video system was used to synthesize motion between the generated images by interpolating start and end frames.
Methodology
This research demonstrates how AI can serve as a design exploration tool that bridges architecture, landscape, and cultural aesthetics.
The project was developed using a multi-stage generative workflow combining image generation and AI video synthesis.
The workflow consists of three main phases:
1. Image Generation Phase
The early stages of the spatial transformation were generated using Stable Diffusion through Automatic1111. These images established the architectural corridor and the gradual appearance of natural elements.
Generation Parameters:
The following parameters were used consistently across stages 1–6.
Sampling Method
DPM++ 2M Karras
Sampling Steps
30
CFG Scale
6
Resolution
768 × 512
These settings were chosen to maintain a balance between realism, atmospheric lighting, and computational stability.
Stage 1 – Modern Architectural Corridor
This stage establishes the initial spatial condition: a clean, symmetrical architectural corridor representing contemporary human-designed space.
Prompt:
modern minimalist glass corridor, long symmetrical hallway, reflective floor, large windows, soft natural lighting, cinematic perspective, architectural photography, ultra realistic Stage 2 – Corridor Filled with Fog
In this stage, fog begins to appear inside the corridor, reducing visibility and creating a transitional atmosphere between architecture and nature.
Prompt:
modern architectural corridor gradually filled with soft fog, minimal hallway fading into mist, reflective floor, atmospheric lighting, calm cinematic mood Stage 3 – Nature Emerging Within Architecture
Natural elements begin to appear inside the architectural space. Stone textures and plants emerge along the corridor walls.
Prompt:
modern corridor merging with natural elements, stone walls appearing along the architecture, greenery and plants growing inside the corridor, soft natural light entering the space, cinematic perspective Stage 4 – Cave Structure
The corridor gradually transforms into a cave-like geological structure. Architectural forms dissolve into rock surfaces and natural openings.
Prompt:
architectural corridor transforming into a rocky cave passage, natural stone surfaces, cave openings allowing light to enter, cinematic perspective, atmospheric environment Stage 5 – Mountain Path
The cave opens into a mountain valley where a natural path becomes visible.
Prompt:
mountain valley with dramatic cliffs and a winding dirt path, mist drifting across the landscape, cinematic wide landscape view, atmospheric lighting Summary of Visual Transformation (Stages 1–5)
The five stages generated using Automatic1111 establish the gradual spatial transformation:
Modern Architecture
→ Fog-filled Architecture
→ Nature Emerging in Architecture
→ Cave Structure
→ Mountain Valley
2.Landscape Generation Phase
The final landscape environments were generated using ComfyUI, which allows more controlled composition and atmospheric landscape creation.
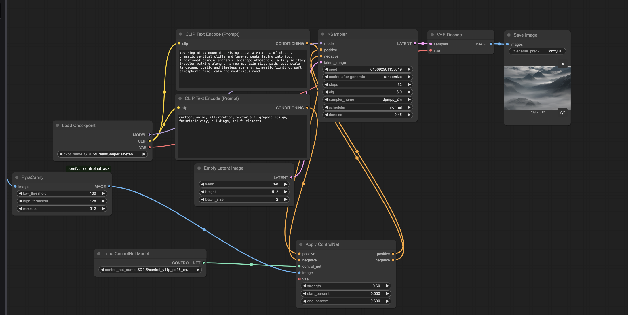
ComfyUI Image Generation Workflow (Stages 6–7)
Model Configuration
Checkpoint Model:
DreamShaper (Stable Diffusion 1.5)
DreamShaper was selected because it balances realism with cinematic atmosphere and produces high-quality landscape imagery with strong lighting and texture detail.
Node Structure Overview:
The ComfyUI workflow consisted of the following nodes:
Load Checkpoint
CLIP Text Encode (Positive Prompt)
CLIP Text Encode (Negative Prompt)
Empty Latent Image
ControlNet Edge Detection (PyraCanny)
Apply ControlNet
KSampler
VAE Decode
Save Image
Image Resolution:
Width: 768
Height: 512
KSampler Parameters:
Steps
32
CFG Scale
6.0
Sampler
DPM++ 2M
Scheduler
Normal
Denoise
0.50
ControlNet Configuration:
To stabilize the landscape structure, ControlNet was applied using edge detection.
ControlNet Model
control_v11p_sd15_canny
Preprocessor
PyraCanny
Low Threshold
100
High Threshold
128
Resolution
512
ControlNet Strength
0.60
Start Percent
0.00
End Percent
0.60
Workflow for Stages 7
Re: Project 3: Create a Time-Based Animation Using AI Software of Your Choice
Workflow for Stages 7
Workflow for Stages 8
3.Hailuo AI Video Generation
The final stage of the workflow involved generating motion sequences between images.
Each sequence used two images:
start frame
end frame
Duration: 5–6 seconds
Resolution: 768p
Motion speed: slow
Video One https://vimeo.com/1173168484?fl=ip&fe=ec
Video Two https://vimeo.com/1173168667?fl=ip&fe=ec
Video Three https://vimeo.com/1173168865?fl=ip&fe=ec
Video Four https://vimeo.com/1173169326?fl=tl&fe=ec
Video Five https://vimeo.com/1173169812?fl=tl&fe=ec
Video Six https://vimeo.com/1173170017?fl=tl&fe=ec
The final stage of the workflow involved generating motion sequences between images.
Each sequence used two images:
start frame
end frame
Duration: 5–6 seconds
Resolution: 768p
Motion speed: slow
Video One https://vimeo.com/1173168484?fl=ip&fe=ec
Video Two https://vimeo.com/1173168667?fl=ip&fe=ec
Video Three https://vimeo.com/1173168865?fl=ip&fe=ec
Video Four https://vimeo.com/1173169326?fl=tl&fe=ec
Video Five https://vimeo.com/1173169812?fl=tl&fe=ec
Video Six https://vimeo.com/1173170017?fl=tl&fe=ec
Re: Project 3: Create a Time-Based Animation Using AI Software of Your Choice
Video Seven
https://vimeo.com/1173170830?fl=tl&fe=ec
Video Eight https://vimeo.com/1173171129?fl=tl&fe=ec
Video Nine https://vimeo.com/1173171338?fl=tl&fe=ec
Video Ten https://vimeo.com/1173171540?fl=tl&fe=ec
Video Eleven https://vimeo.com/1173171708?fl=tl&fe=ec
Video Twelve https://vimeo.com/1173171956?fl=tl&fe=ec
Final Video Composition and Post-Production
After generating the animated sequences using the Hailuo image-to-video system, the individual clips were combined into a single continuous video through post-production editing.
The editing process was completed using Jianying (CapCut), a video editing software widely used for assembling short cinematic sequences. Each AI-generated segment was imported into the editing timeline and arranged according to the designed spatial narrative sequence, ensuring that the transformation from architectural space to natural landscape remained visually continuous.
Final Video
https://vimeo.com/1173172526?fl=tl&fe=ec
Conclusion
The project explores the transformation of contemporary architectural space into a traditional Chinese shanshui landscape through generative AI systems. By combining Stable Diffusion image generation with AI-based video synthesis, the work constructs a continuous spatial narrative that moves from architecture to nature and finally to poetic landscape imagery.
The results demonstrate the potential of AI as a tool for design research and visual experimentation. Through gradual spatial transitions, AI can reinterpret environments across cultural and stylistic contexts, creating new forms of spatial storytelling.
Future research may further explore how generative AI can be integrated into architectural design processes and cultural landscape representation.
Video Eight https://vimeo.com/1173171129?fl=tl&fe=ec
Video Nine https://vimeo.com/1173171338?fl=tl&fe=ec
Video Ten https://vimeo.com/1173171540?fl=tl&fe=ec
Video Eleven https://vimeo.com/1173171708?fl=tl&fe=ec
Video Twelve https://vimeo.com/1173171956?fl=tl&fe=ec
Final Video Composition and Post-Production
After generating the animated sequences using the Hailuo image-to-video system, the individual clips were combined into a single continuous video through post-production editing.
The editing process was completed using Jianying (CapCut), a video editing software widely used for assembling short cinematic sequences. Each AI-generated segment was imported into the editing timeline and arranged according to the designed spatial narrative sequence, ensuring that the transformation from architectural space to natural landscape remained visually continuous.
Final Video
https://vimeo.com/1173172526?fl=tl&fe=ec
Conclusion
The project explores the transformation of contemporary architectural space into a traditional Chinese shanshui landscape through generative AI systems. By combining Stable Diffusion image generation with AI-based video synthesis, the work constructs a continuous spatial narrative that moves from architecture to nature and finally to poetic landscape imagery.
The results demonstrate the potential of AI as a tool for design research and visual experimentation. Through gradual spatial transitions, AI can reinterpret environments across cultural and stylistic contexts, creating new forms of spatial storytelling.
Future research may further explore how generative AI can be integrated into architectural design processes and cultural landscape representation.