Project 2: Images Created Using the ComfyGUI Interface

glegrady
Posts: 237
Joined: Wed Sep 22, 2010 12:26 pm

Re: Style Transfer studies

Post by glegrady » Mon Feb 09, 2026 1:57 pm

MOTIVATION: Testing the variables in the Neural Style Transfer NODE

METHODS: One image controls the style (what the image looks like) the other is connected to the content (form / shape). Each can be set between 1000 to 100000. I tried to go beyond but these seem to be the limit.

Code: Select all

this is where the code goes 
Looking at the NeuralStyleTransfer node in the workflow, it has 5 widget values/settings:
json"widgets_values": [
100000, // Setting 1
30000, // Setting 2
1, // Setting 3
100, // Setting 4
1 // Setting 5
]
Based on typical neural style transfer implementations, these settings likely control:

Content Weight (100000): Controls how much the output should preserve the original content image structure. Higher values = more faithful to the original content image.
Style Weight (30000): Controls how strongly the style should be applied. Higher values = more aggressive style transfer from the style image.
Total Variation Weight (1): Smoothness/denoising parameter. Helps reduce noise and create smoother transitions. Higher values = smoother but potentially less detailed output - I am using 0 to keep the full texture of the content image (the black and white branches)
Number of Steps/Iterations (100): How many optimization iterations to run. More steps = better quality but slower processing.
Learning_rate : The learning rate determines the step size for each iteration when the algorithm is trying to blend your content and style images:

Higher learning rate (e.g., 0.1, 1.0):

Faster convergence
Larger changes per iteration
Risk of overshooting and creating unstable/poor results
May miss the optimal solution

Lower learning rate (e.g., 0.001, 0.01):

Slower, more careful optimization
Smaller, incremental changes
More stable results
Takes more iterations to reach good results
Better fine-tuning

Why it matters: Neural style transfer works by starting with an image (often the content image or random noise) and gradually adjusting it to:

Match the content of your content image
Match the style of your style image
StyleTransfer_00019_.png
StyleTransfer_00017_.png
StyleTransfer_00014_.png
StyleTransfer_00013_.png
StyleTransfer_00012_.png
StyleTransfer_00011_.png
StyleTransfer_00010_.png
StyleTransfer_00008_.png
Screenshot 2026-02-09 at 2.35.09 PM.png
Screenshot 2026-02-09 at 2.14.00 PM.png
Screenshot 2026-02-09 at 1.46.01 PM.png
Screenshot 2026-02-09 at 1.38.04 PM.png
StyleTransfer_00019_.png
StyleTransfer_00017_.png
George Legrady
legrady@mat.ucsb.edu

y_d_g
Posts: 5
Joined: Wed Jan 14, 2026 10:36 am

Re: Project 2: Images Created Using the ComfyGUI Interface

Post by y_d_g » Tue Feb 10, 2026 11:05 am

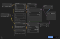
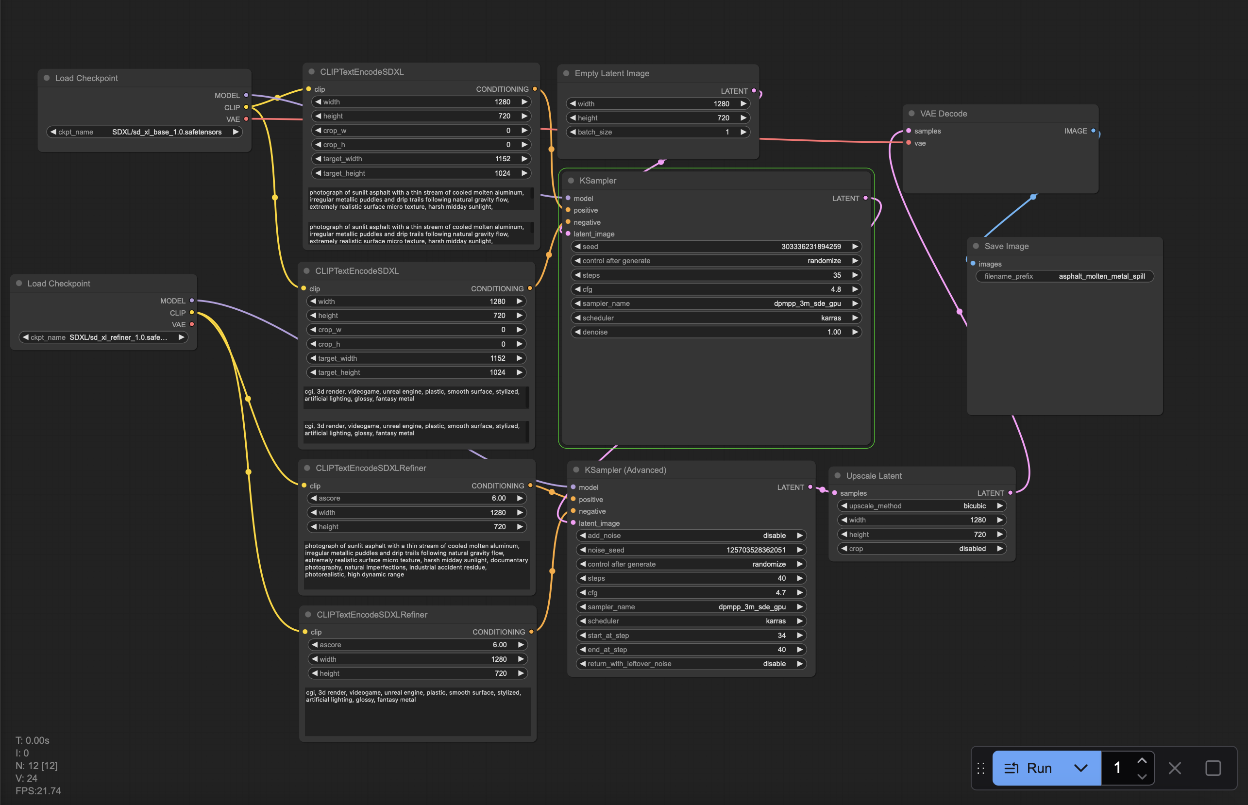
In this project, I examined the interaction between individual samplers and different schedulers within a single checkpoint model: SD1.5 / realisticVisionV60B1_v51Vae.safetensors.

My primary interest was an attempt to recreate a specific image I photographed in the winter of 2025—melted metal from a car, deformed by the Los Angeles wildfires. The experiment aimed to achieve a comparable surface quality of asphalt and solidified low-melting metals without using reference images (image load) or ControlNet. All experiments were conducted as part of a broader artistic project addressing the Los Angeles fires and the relocation of plant species, which constituted one of the contributing factors to the fires.

For each sampler, I initially tested three schedulers by default: normal, exponential, and linear quadratic. If one of these produced a compelling result, the sampler was subsequently tested across all available schedulers.

In the presented samples, I highlight the most successful outcomes in rendering solidified metal and conveying the texture of asphalt.

The next phase of the research will concentrate on a selective workflow using only the sampler and scheduler combinations that demonstrated the strongest visual and material fidelity. This stage will focus on refining their performance and further exploring their potential for simulating analog-like surface qualities. The next step involves using a second sampler node as a refiner, exploring proper node routing and achieving a balanced interaction within a refiner-based node system.

Default setting:
Сheckpoint model: SD1.5 / realisticVisionV60B1_v51Vae.safetensors
Ksampler settings: seed 1; control after generate: fixed ; cfg: 6 ; denoise 1.00
Steps: 28

Empty Latent Image:
Width: 1920
Hight: 1080
Batch size: 1

Positive prompt:
top-down close-up photo of cracked dark and dry asphalt ground, a bright and long silvery molten metal river cooled into irregular puddles and long drips spreads near the crack, this river looks like mercury, high contrast sunlight, realistic texture, sharp focus, documentary style, minimal composition, no people, no cars, no buildings, gritty surface, ultra realistic

Negative prompt:
people, person, hands, shoes, cars, street markings, text, logo, graffiti, buildings, sky, horizon, wide shot, blurry, lowres, cartoon, CGI, illustration, watermark, signature, symmetry



IMG_4668.JPG
Key Reference (Photograph taken on iPhone 13 Pro)

Screenshot 2026-02-10 at 10.27.21.png
ComfyUI Structure Screenshot

asphalt_molten_metal_spill_00136_.png
Successful molten metal texture result using:

Sampler: dpmpp_2m_sde_gpu
Scheduler: kl_optimal

asphalt_molten_metal_spill_00156_.png
Successful asphalt/concrete texture result using:

Sampler: dpmpp_3m_sde_gpu
Scheduler: beta

asphalt_molten_metal_spill_00074_.png
Interesting amalgamation of researched textures (this texture might be used later to generate metal) using:

Sampler: dpmpp_2s_ancestral_cfg_pp
Scheduler: normal

asphalt_molten_metal_spill_00178_.png
Worst sampler for the current texture research is:

Sampler: lcm (worst throughout every scheduler)
Scheduler: beta

zixuan241
Posts: 21
Joined: Wed Oct 01, 2025 2:41 pm

Re: Project 2: Images Created Using the ComfyGUI Interface

Post by zixuan241 » Thu Feb 12, 2026 1:46 pm

These video sequences were developed through iterative adjustments of denoise values, prompt constraints, and ControlNet influence within ComfyUI. Rather than changing the underlying prompt or spatial guidance, the primary variable between the two videos was the denoise parameter, which significantly altered the temporal behavior of the generated frames.

At higher denoise values, the same workflow begins to introduce greater frame-to-frame variation. The human figure appears almost static, with only subtle fluctuations in lighting, texture, and edge definition. This produces a restrained, breathing-like motion where the environment feels alive, but the figure remains anchored in place—more like a memory being gently reactivated than a character acting.

At lower denoise values, the resulting video maintains strong visual continuity across frames. The figure becomes less stable, and motion emerges through shifts in silhouette, posture ambiguity, and fluctuating edge structures. However, this motion is not yet a coherent human movement; instead, it reads as a flickering or unstable presence. The figure feels as if it is trying to move, but never fully resolves into a continuous action.

This comparison reveals that denoise functions as a critical threshold between stability and motion. While increasing denoise introduces temporal variation necessary for animation, it simultaneously disrupts identity consistency, causing the figure to fragment rather than animate smoothly. At this stage, denoise alone is insufficient to produce clear, intentional human movement.

ControlNet was intentionally constrained to the early portion of the sampling process to preserve spatial composition without locking the figure into a rigid pose. This allowed the environment and lighting to remain consistent while leaving room for temporal variation. However, without additional motion-aware guidance, the figure’s movement remains implicit rather than explicit.

The ongoing challenge in this research is achieving a balance where consecutive frames remain visually similar enough to preserve character identity, while still differing enough to generate readable motion. I am currently exploring strategies to produce near-identical base images across frames—using tighter seeds, reduced noise injection, or alternative conditioning methods—so that motion can emerge through controlled deviation rather than randomness. The goal is to allow the human figure to “fully move” while maintaining the quiet, cinematic atmosphere established in the still images.

Workflow Data Summary
Checkpoint
SD 1.5 / DreamShaper

VAE
Default DreamShaper VAE

Positive Prompt Focus
Strong sense of silence
Cinematic lighting
Photographic realism
Film still aesthetic
A single, understated human presence
Minimal narrative description to avoid explicit action cues

Negative Prompt Constraints
Illustration, watercolor, painting
Storytelling or narrative scenes
Multiple people or crowds
Anime, cartoon, stylized aesthetics
Text, watermark, graphic artifacts

Latent Size
768 × 512

ControlNet Configuration

Preprocessor
PyraCanny

ControlNet Model
control_v11p_sd15_canny

Strength
0.6

Start Percent
0.0

End Percent
0.6

KSampler

Sampler
Euler

Scheduler
Normal

Steps
25

CFG Scale
6.0

Seed
Fixed

Video-Specific Parameters

Video A (Higher Denoise)

Denoise
0.85

Frame Rate
12 fps

Video B (Lower Denoise)

Denoise
0.40

Frame Rate
6 fps
截屏2026-02-12 10.38.30.png
截屏2026-02-12 11.37.40.png
Video Ahttps://vimeo.com/1167936076?fl=ip&fe=ec
Video Bhttps://vimeo.com/1167936024?fl=ip&fe=ec
Last edited by zixuan241 on Tue Feb 24, 2026 5:18 pm, edited 1 time in total.

chongyang
Posts: 10
Joined: Wed Jan 14, 2026 10:37 am

Re: Project 2: Images Created Using the ComfyGUI Interface

Post by chongyang » Tue Feb 17, 2026 1:48 am

MOTIVATION

Generate a bokeh effect resembling lens blur in a single photo (large circular highlights, creamy soft out-of-focus areas) while preserving foreground details.
Last week my KSampler re-rendered the subject=body, which wasn't what I intended, so I experimented with the new inpaint controller component. I compared manual pixel blurring with local AI re-rendering (KSampler) techniques and explored which parameters control this effect.
https://comfyui-wiki.com/en/comfyui-nod ... umentation
截屏2026-02-12 16.23.16.png
METHODOLOGY
• Mask prep: Canny → convert→ morphology (erode) → Feather to get a smooth foreground mask (white = rewrite region).
• Conditioning: Load SDXL (checkpoint + VAE). Two CLIP prompts:
• Positive: soft out-of-focus background, creamy circular bokeh, photographic shallow depth of field
• Negative: no change to subject, preserve subject details, keep original color and texture
• Local rewrite: InpaintModelConditioning with noise_mask = true → outputs latent conditioning that feeds KSampler (ksampler.latent_image = inpaint-latent).
• Parameter sweep: XY Plot controlled CFG × denoise (seed fixed). Export grid for visual comparison.
• Baseline: ImageBlur + mask compositing (manual pixel blur) for direct side-by-side comparison.

Key node: noise_mask = true — injects noise only inside mask so KSampler rewrites background while leaving foreground latent unchanged.
ComfyUI_temp_conbc_00023_中.jpeg
EVALUATION / ANALYSIS
• Main finding: denoise is the dominant controller of bokeh strength. In this dataset, ~0.55–0.8 produced the most convincing large-spot bokeh; lower values (≈0.3) produced weak/near-original background.
• CFG effect: Within the tested range, CFG has minor impact on bokeh strength; it mainly changes how strongly the prompt is followed (color/tonal shifts) but not the scale of blur driven by denoise.
• Visual tradeoffs:
• KSampler + noise_mask — produces realistic, lens-like highlights and depth; foreground detail preserved.
• Risks: at higher denoise you can get color drift, occasional structural artifacts near mask edges, or unnatural light blobs.
• Pixel-blur baseline — perfect texture fidelity but lacks realistic highlight shape and lens physics.
• Mitigations: increase erode or VAEEncode.grow_mask_by if halos appear; lower denoise or blend generated background with pixel-blur baseline (e.g., 0.7 gen + 0.3 baseline) to reduce color/structure artifacts.
• Reproducible recipe (quick):
• Mask: erode 3–7, feather 8–16 (for 2k image).
• InpaintModelConditioning: noise_mask = true.
• KSampler: sampler = dpmpp_2m, scheduler = karras, steps = 18–22, cfg = 6–7, denoise sweep = 0.3, 0.55, 0.8, seed fixed.
• Export grid and run simple metrics (foreground SSIM, Laplacian variance) if quantitative evidence is needed.

Code: Select all

{
  "id": "e590f171-d23e-4c33-adac-2fb614c4784a",
  "revision": 0,
  "last_node_id": 122,
  "last_link_id": 154,
  "nodes": [
    {
      "id": 27,
      "type": "CLIPTextEncode",
      "pos": [
        3106.934814453125,
        2144.408447265625
      ],
      "size": [
        400,
        200
      ],
      "flags": {},
      "order": 0,
      "mode": 0,
      "inputs": [
        {
          "name": "clip",
          "type": "CLIP",
          "link": null
        }
      ],
      "outputs": [
        {
          "name": "CONDITIONING",
          "type": "CONDITIONING",
          "links": null
        }
      ],
      "properties": {
        "cnr_id": "comfy-core",
        "ver": "0.3.29",
        "Node name for S&R": "CLIPTextEncode"
      },
      "widgets_values": [
        ""
      ]
    },
    {
      "id": 70,
      "type": "MaskToImage",
      "pos": [
        155.68614196777344,
        773.5596313476562
      ],
      "size": [
        264.5999755859375,
        26
      ],
      "flags": {},
      "order": 11,
      "mode": 0,
      "inputs": [
        {
          "name": "mask",
          "type": "MASK",
          "link": 54
        }
      ],
      "outputs": [
        {
          "name": "IMAGE",
          "type": "IMAGE",
          "links": [
            57
          ]
        }
      ],
      "properties": {
        "cnr_id": "comfy-core",
        "ver": "0.3.29",
        "Node name for S&R": "MaskToImage"
      },
      "widgets_values": []
    },
    {
      "id": 12,
      "type": "Morphology",
      "pos": [
        512.0804443359375,
        678.2466430664062
      ],
      "size": [
        315,
        82
      ],
      "flags": {},
      "order": 12,
      "mode": 0,
      "inputs": [
        {
          "name": "image",
          "type": "IMAGE",
          "link": 57
        }
      ],
      "outputs": [
        {
          "name": "IMAGE",
          "type": "IMAGE",
          "links": [
            86
          ]
        }
      ],
      "properties": {
        "cnr_id": "comfy-core",
        "ver": "0.3.29",
        "Node name for S&R": "Morphology"
      },
      "widgets_values": [
        "dilate",
        20
      ]
    },
    {
      "id": 64,
      "type": "PyraCannyPreprocessor",
      "pos": [
        332.6476135253906,
        213.030029296875
      ],
      "size": [
        315,
        106
      ],
      "flags": {},
      "order": 5,
      "mode": 0,
      "inputs": [
        {
          "name": "image",
          "type": "IMAGE",
          "link": 48
        }
      ],
      "outputs": [
        {
          "name": "IMAGE",
          "type": "IMAGE",
          "links": [
            52
          ]
        }
      ],
      "properties": {
        "cnr_id": "comfyui_controlnet_aux",
        "ver": "1.0.7",
        "Node name for S&R": "PyraCannyPreprocessor"
      },
      "widgets_values": [
        200,
        11,
        512
      ]
    },
    {
      "id": 69,
      "type": "ImageToMask",
      "pos": [
        324.47308349609375,
        405.0953369140625
      ],
      "size": [
        315,
        58
      ],
      "flags": {},
      "order": 9,
      "mode": 0,
      "inputs": [
        {
          "name": "image",
          "type": "IMAGE",
          "link": 52
        }
      ],
      "outputs": [
        {
          "name": "MASK",
          "type": "MASK",
          "links": [
            53
          ]
        }
      ],
      "properties": {
        "cnr_id": "comfy-core",
        "ver": "0.3.29",
        "Node name for S&R": "ImageToMask"
      },
      "widgets_values": [
        "blue"
      ]
    },
    {
      "id": 89,
      "type": "Morphology",
      "pos": [
        304.2228698730469,
        852.0550537109375
      ],
      "size": [
        315,
        82
      ],
      "flags": {},
      "order": 13,
      "mode": 0,
      "inputs": [
        {
          "name": "image",
          "type": "IMAGE",
          "link": 86
        }
      ],
      "outputs": [
        {
          "name": "IMAGE",
          "type": "IMAGE",
          "links": [
            88
          ]
        }
      ],
      "properties": {
        "cnr_id": "comfy-core",
        "ver": "0.3.29",
        "Node name for S&R": "Morphology"
      },
      "widgets_values": [
        "erode",
        40
      ]
    },
    {
      "id": 92,
      "type": "ImageInvert",
      "pos": [
        663.406005859375,
        1083.1741943359375
      ],
      "size": [
        140,
        65.3625717163086
      ],
      "flags": {},
      "order": 14,
      "mode": 0,
      "inputs": [
        {
          "name": "image",
          "type": "IMAGE",
          "link": 88
        }
      ],
      "outputs": [
        {
          "name": "IMAGE",
          "type": "IMAGE",
          "links": [
            136
          ]
        }
      ],
      "properties": {
        "cnr_id": "comfy-core",
        "ver": "0.3.29",
        "Node name for S&R": "ImageInvert"
      },
      "widgets_values": []
    },
    {
      "id": 98,
      "type": "CLIPTextEncode",
      "pos": [
        978.55419921875,
        106.55122375488281
      ],
      "size": [
        400,
        200
      ],
      "flags": {},
      "order": 8,
      "mode": 0,
      "inputs": [
        {
          "name": "clip",
          "type": "CLIP",
          "link": 109
        }
      ],
      "outputs": [
        {
          "name": "CONDITIONING",
          "type": "CONDITIONING",
          "links": [
            141
          ]
        }
      ],
      "properties": {
        "cnr_id": "comfy-core",
        "ver": "0.3.29",
        "Node name for S&R": "CLIPTextEncode"
      },
      "widgets_values": [
        "soft out-of-focus background, creamy circular bokeh, soft specular highlights, photographic shallow depth of field, natural colors"
      ]
    },
    {
      "id": 97,
      "type": "CLIPTextEncode",
      "pos": [
        1436.2205810546875,
        108.20538330078125
      ],
      "size": [
        400,
        200
      ],
      "flags": {},
      "order": 7,
      "mode": 0,
      "inputs": [
        {
          "name": "clip",
          "type": "CLIP",
          "link": 108
        }
      ],
      "outputs": [
        {
          "name": "CONDITIONING",
          "type": "CONDITIONING",
          "links": [
            142
          ]
        }
      ],
      "properties": {
        "cnr_id": "comfy-core",
        "ver": "0.3.29",
        "Node name for S&R": "CLIPTextEncode"
      },
      "widgets_values": [
        "no change to subject, preserve subject details, keep original color and texture, no stylization, no distortions, no added objects"
      ]
    },
    {
      "id": 108,
      "type": "ImageToMask",
      "pos": [
        854.4579467773438,
        1153.505615234375
      ],
      "size": [
        315,
        58
      ],
      "flags": {},
      "order": 15,
      "mode": 0,
      "inputs": [
        {
          "name": "image",
          "type": "IMAGE",
          "link": 136
        }
      ],
      "outputs": [
        {
          "name": "MASK",
          "type": "MASK",
          "links": [
            145
          ]
        }
      ],
      "properties": {
        "cnr_id": "comfy-core",
        "ver": "0.3.29",
        "Node name for S&R": "ImageToMask"
      },
      "widgets_values": [
        "green"
      ]
    },
    {
      "id": 68,
      "type": "FeatherMask",
      "pos": [
        175.675537109375,
        564.7435302734375
      ],
      "size": [
        315,
        130
      ],
      "flags": {},
      "order": 10,
      "mode": 0,
      "inputs": [
        {
          "name": "mask",
          "type": "MASK",
          "link": 53
        }
      ],
      "outputs": [
        {
          "name": "MASK",
          "type": "MASK",
          "links": [
            54
          ]
        }
      ],
      "properties": {
        "cnr_id": "comfy-core",
        "ver": "0.3.29",
        "Node name for S&R": "FeatherMask"
      },
      "widgets_values": [
        100,
        2000,
        500,
        5
      ]
    },
    {
      "id": 2,
      "type": "LoadImage",
      "pos": [
        -363.26641845703125,
        236.5191650390625
      ],
      "size": [
        248.3976287841797,
        326
      ],
      "flags": {},
      "order": 1,
      "mode": 0,
      "inputs": [],
      "outputs": [
        {
          "name": "IMAGE",
          "type": "IMAGE",
          "links": [
            48,
            146
          ]
        },
        {
          "name": "MASK",
          "type": "MASK",
          "links": null
        }
      ],
      "properties": {
        "cnr_id": "comfy-core",
        "ver": "0.3.29",
        "Node name for S&R": "LoadImage"
      },
      "widgets_values": [
        "DSC4093-Edit2-Edit.jpg",
        "image"
      ]
    },
    {
      "id": 118,
      "type": "InpaintModelConditioning",
      "pos": [
        1256.1368408203125,
        554.21240234375
      ],
      "size": [
        315,
        138
      ],
      "flags": {},
      "order": 16,
      "mode": 0,
      "inputs": [
        {
          "name": "positive",
          "type": "CONDITIONING",
          "link": 141
        },
        {
          "name": "negative",
          "type": "CONDITIONING",
          "link": 142
        },
        {
          "name": "vae",
          "type": "VAE",
          "link": 140
        },
        {
          "name": "pixels",
          "type": "IMAGE",
          "link": 146
        },
        {
          "name": "mask",
          "type": "MASK",
          "link": 145
        }
      ],
      "outputs": [
        {
          "name": "positive",
          "type": "CONDITIONING",
          "links": [
            147
          ]
        },
        {
          "name": "negative",
          "type": "CONDITIONING",
          "links": [
            148
          ]
        },
        {
          "name": "latent",
          "type": "LATENT",
          "links": [
            149
          ]
        }
      ],
      "properties": {
        "cnr_id": "comfy-core",
        "ver": "0.3.29",
        "Node name for S&R": "InpaintModelConditioning"
      },
      "widgets_values": [
        true
      ]
    },
    {
      "id": 120,
      "type": "XY Input: CFG Scale",
      "pos": [
        1358.856689453125,
        949.4103393554688
      ],
      "size": [
        315,
        106
      ],
      "flags": {},
      "order": 2,
      "mode": 0,
      "inputs": [],
      "outputs": [
        {
          "name": "X or Y",
          "type": "XY",
          "links": [
            151
          ]
        }
      ],
      "properties": {
        "cnr_id": "efficiency-nodes-comfyui",
        "ver": "9e3c5aa4976ad457065ef06a0dfdfc66e17c59ee",
        "Node name for S&R": "XY Input: CFG Scale"
      },
      "widgets_values": [
        3,
        7,
        9
      ],
      "color": "#223333",
      "bgcolor": "#335555",
      "shape": 1
    },
    {
      "id": 121,
      "type": "XY Input: Denoise",
      "pos": [
        1343.4197998046875,
        1143.7952880859375
      ],
      "size": [
        315,
        106
      ],
      "flags": {},
      "order": 3,
      "mode": 0,
      "inputs": [],
      "outputs": [
        {
          "name": "X or Y",
          "type": "XY",
          "links": [
            152
          ]
        }
      ],
      "properties": {
        "cnr_id": "efficiency-nodes-comfyui",
        "ver": "9e3c5aa4976ad457065ef06a0dfdfc66e17c59ee",
        "Node name for S&R": "XY Input: Denoise"
      },
      "widgets_values": [
        3,
        0,
        0.7000000000000002
      ],
      "color": "#223333",
      "bgcolor": "#335555",
      "shape": 1
    },
    {
      "id": 122,
      "type": "XY Plot",
      "pos": [
        1764.690185546875,
        970.8652954101562
      ],
      "size": [
        355.20001220703125,
        194
      ],
      "flags": {},
      "order": 6,
      "mode": 0,
      "inputs": [
        {
          "name": "dependencies",
          "shape": 7,
          "type": "DEPENDENCIES",
          "link": null
        },
        {
          "name": "X",
          "shape": 7,
          "type": "XY",
          "link": 151
        },
        {
          "name": "Y",
          "shape": 7,
          "type": "XY",
          "link": 152
        }
      ],
      "outputs": [
        {
          "name": "SCRIPT",
          "type": "SCRIPT",
          "links": [
            153
          ]
        }
      ],
      "properties": {
        "cnr_id": "efficiency-nodes-comfyui",
        "ver": "9e3c5aa4976ad457065ef06a0dfdfc66e17c59ee",
        "Node name for S&R": "XY Plot"
      },
      "widgets_values": [
        0,
        "False",
        "Horizontal",
        "True",
        "Images"
      ],
      "color": "#332233",
      "bgcolor": "#553355",
      "shape": 1
    },
    {
      "id": 96,
      "type": "CheckpointLoaderSimple",
      "pos": [
        711.5999145507812,
        367.3253479003906
      ],
      "size": [
        315,
        98
      ],
      "flags": {},
      "order": 4,
      "mode": 0,
      "inputs": [],
      "outputs": [
        {
          "name": "MODEL",
          "type": "MODEL",
          "links": [
            154
          ]
        },
        {
          "name": "CLIP",
          "type": "CLIP",
          "links": [
            108,
            109
          ]
        },
        {
          "name": "VAE",
          "type": "VAE",
          "links": [
            140
          ]
        }
      ],
      "properties": {
        "cnr_id": "comfy-core",
        "ver": "0.3.29",
        "Node name for S&R": "CheckpointLoaderSimple"
      },
      "widgets_values": [
        "SDXL/sd_xl_base_1.0.safetensors"
      ]
    },
    {
      "id": 105,
      "type": "PreviewImage",
      "pos": [
        2176.60009765625,
        439.0733642578125
      ],
      "size": [
        210,
        246
      ],
      "flags": {},
      "order": 18,
      "mode": 0,
      "inputs": [
        {
          "name": "images",
          "type": "IMAGE",
          "link": 150
        }
      ],
      "outputs": [],
      "properties": {
        "cnr_id": "comfy-core",
        "ver": "0.3.29",
        "Node name for S&R": "PreviewImage"
      },
      "widgets_values": []
    },
    {
      "id": 119,
      "type": "KSampler (Efficient)",
      "pos": [
        1751.01513671875,
        462.8314208984375
      ],
      "size": [
        325,
        350
      ],
      "flags": {},
      "order": 17,
      "mode": 0,
      "inputs": [
        {
          "name": "model",
          "type": "MODEL",
          "link": 154
        },
        {
          "name": "positive",
          "type": "CONDITIONING",
          "link": 147
        },
        {
          "name": "negative",
          "type": "CONDITIONING",
          "link": 148
        },
        {
          "name": "latent_image",
          "type": "LATENT",
          "link": 149
        },
        {
          "name": "optional_vae",
          "shape": 7,
          "type": "VAE",
          "link": null
        },
        {
          "name": "script",
          "shape": 7,
          "type": "SCRIPT",
          "link": 153
        }
      ],
      "outputs": [
        {
          "name": "MODEL",
          "type": "MODEL",
          "links": null
        },
        {
          "name": "CONDITIONING+",
          "type": "CONDITIONING",
          "links": null
        },
        {
          "name": "CONDITIONING-",
          "type": "CONDITIONING",
          "links": null
        },
        {
          "name": "LATENT",
          "type": "LATENT",
          "links": null
        },
        {
          "name": "VAE",
          "type": "VAE",
          "links": null
        },
        {
          "name": "IMAGE",
          "type": "IMAGE",
          "links": [
            150
          ]
        }
      ],
      "properties": {
        "cnr_id": "efficiency-nodes-comfyui",
        "ver": "9e3c5aa4976ad457065ef06a0dfdfc66e17c59ee",
        "Node name for S&R": "KSampler (Efficient)"
      },
      "widgets_values": [
        42,
        null,
        20,
        7,
        "dpmpp_2m",
        "normal",
        1,
        "auto",
        "true"
      ],
      "color": "#443322",
      "bgcolor": "#665533",
      "shape": 1
    }
  ],
  "links": [
    [
      48,
      2,
      0,
      64,
      0,
      "IMAGE"
    ],
    [
      52,
      64,
      0,
      69,
      0,
      "IMAGE"
    ],
    [
      53,
      69,
      0,
      68,
      0,
      "MASK"
    ],
    [
      54,
      68,
      0,
      70,
      0,
      "MASK"
    ],
    [
      57,
      70,
      0,
      12,
      0,
      "IMAGE"
    ],
    [
      86,
      12,
      0,
      89,
      0,
      "IMAGE"
    ],
    [
      88,
      89,
      0,
      92,
      0,
      "IMAGE"
    ],
    [
      108,
      96,
      1,
      97,
      0,
      "CLIP"
    ],
    [
      109,
      96,
      1,
      98,
      0,
      "CLIP"
    ],
    [
      136,
      92,
      0,
      108,
      0,
      "IMAGE"
    ],
    [
      140,
      96,
      2,
      118,
      2,
      "VAE"
    ],
    [
      141,
      98,
      0,
      118,
      0,
      "CONDITIONING"
    ],
    [
      142,
      97,
      0,
      118,
      1,
      "CONDITIONING"
    ],
    [
      145,
      108,
      0,
      118,
      4,
      "MASK"
    ],
    [
      146,
      2,
      0,
      118,
      3,
      "IMAGE"
    ],
    [
      147,
      118,
      0,
      119,
      1,
      "CONDITIONING"
    ],
    [
      148,
      118,
      1,
      119,
      2,
      "CONDITIONING"
    ],
    [
      149,
      118,
      2,
      119,
      3,
      "LATENT"
    ],
    [
      150,
      119,
      5,
      105,
      0,
      "IMAGE"
    ],
    [
      151,
      120,
      0,
      122,
      1,
      "XY"
    ],
    [
      152,
      121,
      0,
      122,
      2,
      "XY"
    ],
    [
      153,
      122,
      0,
      119,
      5,
      "SCRIPT"
    ],
    [
      154,
      96,
      0,
      119,
      0,
      "MODEL"
    ]
  ],
  "groups": [],
  "config": {},
  "extra": {
    "ds": {
      "scale": 0.6303940863128529,
      "offset": [
        -373.9236867182337,
        89.60021626388557
      ]
    },
    "frontendVersion": "1.16.9"
  },
  "version": 0.4
}

glegrady
Posts: 237
Joined: Wed Sep 22, 2010 12:26 pm

Re: Project 2: Solved technical Prpoblem with LORA

Post by glegrady » Wed Feb 18, 2026 9:20 pm

SITUATION: Turns out I was using the wrong checkpoint. I found this out by clicking on left of the far right button in the menyu that gave me a long error list, which I imported into claude.ai and it told me I was using the wrong checkpoint. I needed to uptdate it.

METHODOLOGY: I tried a number of iddferent settings in the KSampler, and otheer places to see how things would change. I dont have an understanding of what causes what but it was worth to test the variations.

EVALUALTION: See the different images, and their settings by pulling them into the comfyUI workflow space.
lora_00011_.png
lora_02572_.png
lora_02570_.png
lora_02569_.png
lora_00029_.png
lora_00026_.png
lora_00022_.png
lora_00021_.png
lora_00020_.png
lora_00016_.png
lora_00012_.png
George Legrady
legrady@mat.ucsb.edu

glegrady
Posts: 237
Joined: Wed Sep 22, 2010 12:26 pm

Re: Project 2: LORA with SDCL checkpoint

Post by glegrady » Thu Feb 19, 2026 11:53 am

LORA with SDXL checkpoint

LORA REFERENCE: https://docs.comfy.org/tutorials/basic/lora
LORA in SEQUENCE: https://docs.comfy.org/tutorials/basic/multiple-loras

MOTIVATION: To test the updated SDXL with Lora and using the two test images I used in Style transfer: 1) the colorful flower image and 2) the black and white twig image.

METHODOLOGY: I upscaled the source image to 1920 x 1080 which is the standard screen size for presentations to make sure that it works at this size.

I tried both images and the effects did work: the black and white resulted in black and white images following the visual form and the same with the flower image resulting in colored compositions but somewhat low res in texture.

Big difference was arrived at by changing the seed number, but this is a guessing game as to which seed number gives the best results.

And then I used ImageBlend to combine the two source images which gave a combined result.

EVALUATION: black and white image results in more creative output. Blending the two source image also resulted in creative outputs
Screenshot 2026-02-19 at 11.54.09 AM.png
lora_0BW0033_.png
lora_00037_.png
lora_00038_.png
lora_00040_.png
lora_00042_.png
lora_00043_.png
lora_00044_.png
lora_00045_.png
lora_00046_.png
lora_00047_.png
lora_00048_.png
lora_00049_.png
lora_flower00034_.png
lorablend_00001_.png
lorablend_00002_.png
lorablend_00050_.png
George Legrady
legrady@mat.ucsb.edu

chongyang
Posts: 10
Joined: Wed Jan 14, 2026 10:37 am

Re: Project 2: Images Created Using the ComfyGUI Interface

Post by chongyang » Thu Feb 19, 2026 3:33 pm

chongyang wrote:
Tue Feb 17, 2026 1:48 am
MOTIVATION

Generate a bokeh effect resembling lens blur in a single photo (large circular highlights, creamy soft out-of-focus areas) while preserving foreground details.
Last week my KSampler re-rendered the subject=body, which wasn't what I intended, so I experimented with the new inpaint controller component. I compared manual pixel blurring with local AI re-rendering (KSampler) techniques and explored which parameters control this effect.
https://comfyui-wiki.com/en/comfyui-nod ... umentation
截屏2026-02-12 16.23.16.png

METHODOLOGY
• Mask prep: Canny → convert→ morphology (erode) → Feather to get a smooth foreground mask (white = rewrite region).
• Conditioning: Load SDXL (checkpoint + VAE). Two CLIP prompts:
• Positive: soft out-of-focus background, creamy circular bokeh, photographic shallow depth of field
• Negative: no change to subject, preserve subject details, keep original color and texture
• Local rewrite: InpaintModelConditioning with noise_mask = true → outputs latent conditioning that feeds KSampler (ksampler.latent_image = inpaint-latent).
• Parameter sweep: XY Plot controlled CFG × denoise (seed fixed). Export grid for visual comparison.
• Baseline: ImageBlur + mask compositing (manual pixel blur) for direct side-by-side comparison.

Key node: noise_mask = true — injects noise only inside mask so KSampler rewrites background while leaving foreground latent unchanged.

ComfyUI_temp_conbc_00023_中.jpeg

EVALUATION / ANALYSIS
• Main finding: denoise is the dominant controller of bokeh strength. In this dataset, ~0.55–0.8 produced the most convincing large-spot bokeh; lower values (≈0.3) produced weak/near-original background.
• CFG effect: Within the tested range, CFG has minor impact on bokeh strength; it mainly changes how strongly the prompt is followed (color/tonal shifts) but not the scale of blur driven by denoise.
• Visual tradeoffs:
• KSampler + noise_mask — produces realistic, lens-like highlights and depth; foreground detail preserved.
• Risks: at higher denoise you can get color drift, occasional structural artifacts near mask edges, or unnatural light blobs.
• Pixel-blur baseline — perfect texture fidelity but lacks realistic highlight shape and lens physics.
• Mitigations: increase erode or VAEEncode.grow_mask_by if halos appear; lower denoise or blend generated background with pixel-blur baseline (e.g., 0.7 gen + 0.3 baseline) to reduce color/structure artifacts.
• Reproducible recipe (quick):
• Mask: erode 3–7, feather 8–16 (for 2k image).
• InpaintModelConditioning: noise_mask = true.
• KSampler: sampler = dpmpp_2m, scheduler = karras, steps = 18–22, cfg = 6–7, denoise sweep = 0.3, 0.55, 0.8, seed fixed.
• Export grid and run simple metrics (foreground SSIM, Laplacian variance) if quantitative evidence is needed.

Code: Select all

{
  "id": "e590f171-d23e-4c33-adac-2fb614c4784a",
  "revision": 0,
  "last_node_id": 122,
  "last_link_id": 154,
  "nodes": [
    {
      "id": 27,
      "type": "CLIPTextEncode",
      "pos": [
        3106.934814453125,
        2144.408447265625
      ],
      "size": [
        400,
        200
      ],
      "flags": {},
      "order": 0,
      "mode": 0,
      "inputs": [
        {
          "name": "clip",
          "type": "CLIP",
          "link": null
        }
      ],
      "outputs": [
        {
          "name": "CONDITIONING",
          "type": "CONDITIONING",
          "links": null
        }
      ],
      "properties": {
        "cnr_id": "comfy-core",
        "ver": "0.3.29",
        "Node name for S&R": "CLIPTextEncode"
      },
      "widgets_values": [
        ""
      ]
    },
    {
      "id": 70,
      "type": "MaskToImage",
      "pos": [
        155.68614196777344,
        773.5596313476562
      ],
      "size": [
        264.5999755859375,
        26
      ],
      "flags": {},
      "order": 11,
      "mode": 0,
      "inputs": [
        {
          "name": "mask",
          "type": "MASK",
          "link": 54
        }
      ],
      "outputs": [
        {
          "name": "IMAGE",
          "type": "IMAGE",
          "links": [
            57
          ]
        }
      ],
      "properties": {
        "cnr_id": "comfy-core",
        "ver": "0.3.29",
        "Node name for S&R": "MaskToImage"
      },
      "widgets_values": []
    },
    {
      "id": 12,
      "type": "Morphology",
      "pos": [
        512.0804443359375,
        678.2466430664062
      ],
      "size": [
        315,
        82
      ],
      "flags": {},
      "order": 12,
      "mode": 0,
      "inputs": [
        {
          "name": "image",
          "type": "IMAGE",
          "link": 57
        }
      ],
      "outputs": [
        {
          "name": "IMAGE",
          "type": "IMAGE",
          "links": [
            86
          ]
        }
      ],
      "properties": {
        "cnr_id": "comfy-core",
        "ver": "0.3.29",
        "Node name for S&R": "Morphology"
      },
      "widgets_values": [
        "dilate",
        20
      ]
    },
    {
      "id": 64,
      "type": "PyraCannyPreprocessor",
      "pos": [
        332.6476135253906,
        213.030029296875
      ],
      "size": [
        315,
        106
      ],
      "flags": {},
      "order": 5,
      "mode": 0,
      "inputs": [
        {
          "name": "image",
          "type": "IMAGE",
          "link": 48
        }
      ],
      "outputs": [
        {
          "name": "IMAGE",
          "type": "IMAGE",
          "links": [
            52
          ]
        }
      ],
      "properties": {
        "cnr_id": "comfyui_controlnet_aux",
        "ver": "1.0.7",
        "Node name for S&R": "PyraCannyPreprocessor"
      },
      "widgets_values": [
        200,
        11,
        512
      ]
    },
    {
      "id": 69,
      "type": "ImageToMask",
      "pos": [
        324.47308349609375,
        405.0953369140625
      ],
      "size": [
        315,
        58
      ],
      "flags": {},
      "order": 9,
      "mode": 0,
      "inputs": [
        {
          "name": "image",
          "type": "IMAGE",
          "link": 52
        }
      ],
      "outputs": [
        {
          "name": "MASK",
          "type": "MASK",
          "links": [
            53
          ]
        }
      ],
      "properties": {
        "cnr_id": "comfy-core",
        "ver": "0.3.29",
        "Node name for S&R": "ImageToMask"
      },
      "widgets_values": [
        "blue"
      ]
    },
    {
      "id": 89,
      "type": "Morphology",
      "pos": [
        304.2228698730469,
        852.0550537109375
      ],
      "size": [
        315,
        82
      ],
      "flags": {},
      "order": 13,
      "mode": 0,
      "inputs": [
        {
          "name": "image",
          "type": "IMAGE",
          "link": 86
        }
      ],
      "outputs": [
        {
          "name": "IMAGE",
          "type": "IMAGE",
          "links": [
            88
          ]
        }
      ],
      "properties": {
        "cnr_id": "comfy-core",
        "ver": "0.3.29",
        "Node name for S&R": "Morphology"
      },
      "widgets_values": [
        "erode",
        40
      ]
    },
    {
      "id": 92,
      "type": "ImageInvert",
      "pos": [
        663.406005859375,
        1083.1741943359375
      ],
      "size": [
        140,
        65.3625717163086
      ],
      "flags": {},
      "order": 14,
      "mode": 0,
      "inputs": [
        {
          "name": "image",
          "type": "IMAGE",
          "link": 88
        }
      ],
      "outputs": [
        {
          "name": "IMAGE",
          "type": "IMAGE",
          "links": [
            136
          ]
        }
      ],
      "properties": {
        "cnr_id": "comfy-core",
        "ver": "0.3.29",
        "Node name for S&R": "ImageInvert"
      },
      "widgets_values": []
    },
    {
      "id": 98,
      "type": "CLIPTextEncode",
      "pos": [
        978.55419921875,
        106.55122375488281
      ],
      "size": [
        400,
        200
      ],
      "flags": {},
      "order": 8,
      "mode": 0,
      "inputs": [
        {
          "name": "clip",
          "type": "CLIP",
          "link": 109
        }
      ],
      "outputs": [
        {
          "name": "CONDITIONING",
          "type": "CONDITIONING",
          "links": [
            141
          ]
        }
      ],
      "properties": {
        "cnr_id": "comfy-core",
        "ver": "0.3.29",
        "Node name for S&R": "CLIPTextEncode"
      },
      "widgets_values": [
        "soft out-of-focus background, creamy circular bokeh, soft specular highlights, photographic shallow depth of field, natural colors"
      ]
    },
    {
      "id": 97,
      "type": "CLIPTextEncode",
      "pos": [
        1436.2205810546875,
        108.20538330078125
      ],
      "size": [
        400,
        200
      ],
      "flags": {},
      "order": 7,
      "mode": 0,
      "inputs": [
        {
          "name": "clip",
          "type": "CLIP",
          "link": 108
        }
      ],
      "outputs": [
        {
          "name": "CONDITIONING",
          "type": "CONDITIONING",
          "links": [
            142
          ]
        }
      ],
      "properties": {
        "cnr_id": "comfy-core",
        "ver": "0.3.29",
        "Node name for S&R": "CLIPTextEncode"
      },
      "widgets_values": [
        "no change to subject, preserve subject details, keep original color and texture, no stylization, no distortions, no added objects"
      ]
    },
    {
      "id": 108,
      "type": "ImageToMask",
      "pos": [
        854.4579467773438,
        1153.505615234375
      ],
      "size": [
        315,
        58
      ],
      "flags": {},
      "order": 15,
      "mode": 0,
      "inputs": [
        {
          "name": "image",
          "type": "IMAGE",
          "link": 136
        }
      ],
      "outputs": [
        {
          "name": "MASK",
          "type": "MASK",
          "links": [
            145
          ]
        }
      ],
      "properties": {
        "cnr_id": "comfy-core",
        "ver": "0.3.29",
        "Node name for S&R": "ImageToMask"
      },
      "widgets_values": [
        "green"
      ]
    },
    {
      "id": 68,
      "type": "FeatherMask",
      "pos": [
        175.675537109375,
        564.7435302734375
      ],
      "size": [
        315,
        130
      ],
      "flags": {},
      "order": 10,
      "mode": 0,
      "inputs": [
        {
          "name": "mask",
          "type": "MASK",
          "link": 53
        }
      ],
      "outputs": [
        {
          "name": "MASK",
          "type": "MASK",
          "links": [
            54
          ]
        }
      ],
      "properties": {
        "cnr_id": "comfy-core",
        "ver": "0.3.29",
        "Node name for S&R": "FeatherMask"
      },
      "widgets_values": [
        100,
        2000,
        500,
        5
      ]
    },
    {
      "id": 2,
      "type": "LoadImage",
      "pos": [
        -363.26641845703125,
        236.5191650390625
      ],
      "size": [
        248.3976287841797,
        326
      ],
      "flags": {},
      "order": 1,
      "mode": 0,
      "inputs": [],
      "outputs": [
        {
          "name": "IMAGE",
          "type": "IMAGE",
          "links": [
            48,
            146
          ]
        },
        {
          "name": "MASK",
          "type": "MASK",
          "links": null
        }
      ],
      "properties": {
        "cnr_id": "comfy-core",
        "ver": "0.3.29",
        "Node name for S&R": "LoadImage"
      },
      "widgets_values": [
        "DSC4093-Edit2-Edit.jpg",
        "image"
      ]
    },
    {
      "id": 118,
      "type": "InpaintModelConditioning",
      "pos": [
        1256.1368408203125,
        554.21240234375
      ],
      "size": [
        315,
        138
      ],
      "flags": {},
      "order": 16,
      "mode": 0,
      "inputs": [
        {
          "name": "positive",
          "type": "CONDITIONING",
          "link": 141
        },
        {
          "name": "negative",
          "type": "CONDITIONING",
          "link": 142
        },
        {
          "name": "vae",
          "type": "VAE",
          "link": 140
        },
        {
          "name": "pixels",
          "type": "IMAGE",
          "link": 146
        },
        {
          "name": "mask",
          "type": "MASK",
          "link": 145
        }
      ],
      "outputs": [
        {
          "name": "positive",
          "type": "CONDITIONING",
          "links": [
            147
          ]
        },
        {
          "name": "negative",
          "type": "CONDITIONING",
          "links": [
            148
          ]
        },
        {
          "name": "latent",
          "type": "LATENT",
          "links": [
            149
          ]
        }
      ],
      "properties": {
        "cnr_id": "comfy-core",
        "ver": "0.3.29",
        "Node name for S&R": "InpaintModelConditioning"
      },
      "widgets_values": [
        true
      ]
    },
    {
      "id": 120,
      "type": "XY Input: CFG Scale",
      "pos": [
        1358.856689453125,
        949.4103393554688
      ],
      "size": [
        315,
        106
      ],
      "flags": {},
      "order": 2,
      "mode": 0,
      "inputs": [],
      "outputs": [
        {
          "name": "X or Y",
          "type": "XY",
          "links": [
            151
          ]
        }
      ],
      "properties": {
        "cnr_id": "efficiency-nodes-comfyui",
        "ver": "9e3c5aa4976ad457065ef06a0dfdfc66e17c59ee",
        "Node name for S&R": "XY Input: CFG Scale"
      },
      "widgets_values": [
        3,
        7,
        9
      ],
      "color": "#223333",
      "bgcolor": "#335555",
      "shape": 1
    },
    {
      "id": 121,
      "type": "XY Input: Denoise",
      "pos": [
        1343.4197998046875,
        1143.7952880859375
      ],
      "size": [
        315,
        106
      ],
      "flags": {},
      "order": 3,
      "mode": 0,
      "inputs": [],
      "outputs": [
        {
          "name": "X or Y",
          "type": "XY",
          "links": [
            152
          ]
        }
      ],
      "properties": {
        "cnr_id": "efficiency-nodes-comfyui",
        "ver": "9e3c5aa4976ad457065ef06a0dfdfc66e17c59ee",
        "Node name for S&R": "XY Input: Denoise"
      },
      "widgets_values": [
        3,
        0,
        0.7000000000000002
      ],
      "color": "#223333",
      "bgcolor": "#335555",
      "shape": 1
    },
    {
      "id": 122,
      "type": "XY Plot",
      "pos": [
        1764.690185546875,
        970.8652954101562
      ],
      "size": [
        355.20001220703125,
        194
      ],
      "flags": {},
      "order": 6,
      "mode": 0,
      "inputs": [
        {
          "name": "dependencies",
          "shape": 7,
          "type": "DEPENDENCIES",
          "link": null
        },
        {
          "name": "X",
          "shape": 7,
          "type": "XY",
          "link": 151
        },
        {
          "name": "Y",
          "shape": 7,
          "type": "XY",
          "link": 152
        }
      ],
      "outputs": [
        {
          "name": "SCRIPT",
          "type": "SCRIPT",
          "links": [
            153
          ]
        }
      ],
      "properties": {
        "cnr_id": "efficiency-nodes-comfyui",
        "ver": "9e3c5aa4976ad457065ef06a0dfdfc66e17c59ee",
        "Node name for S&R": "XY Plot"
      },
      "widgets_values": [
        0,
        "False",
        "Horizontal",
        "True",
        "Images"
      ],
      "color": "#332233",
      "bgcolor": "#553355",
      "shape": 1
    },
    {
      "id": 96,
      "type": "CheckpointLoaderSimple",
      "pos": [
        711.5999145507812,
        367.3253479003906
      ],
      "size": [
        315,
        98
      ],
      "flags": {},
      "order": 4,
      "mode": 0,
      "inputs": [],
      "outputs": [
        {
          "name": "MODEL",
          "type": "MODEL",
          "links": [
            154
          ]
        },
        {
          "name": "CLIP",
          "type": "CLIP",
          "links": [
            108,
            109
          ]
        },
        {
          "name": "VAE",
          "type": "VAE",
          "links": [
            140
          ]
        }
      ],
      "properties": {
        "cnr_id": "comfy-core",
        "ver": "0.3.29",
        "Node name for S&R": "CheckpointLoaderSimple"
      },
      "widgets_values": [
        "SDXL/sd_xl_base_1.0.safetensors"
      ]
    },
    {
      "id": 105,
      "type": "PreviewImage",
      "pos": [
        2176.60009765625,
        439.0733642578125
      ],
      "size": [
        210,
        246
      ],
      "flags": {},
      "order": 18,
      "mode": 0,
      "inputs": [
        {
          "name": "images",
          "type": "IMAGE",
          "link": 150
        }
      ],
      "outputs": [],
      "properties": {
        "cnr_id": "comfy-core",
        "ver": "0.3.29",
        "Node name for S&R": "PreviewImage"
      },
      "widgets_values": []
    },
    {
      "id": 119,
      "type": "KSampler (Efficient)",
      "pos": [
        1751.01513671875,
        462.8314208984375
      ],
      "size": [
        325,
        350
      ],
      "flags": {},
      "order": 17,
      "mode": 0,
      "inputs": [
        {
          "name": "model",
          "type": "MODEL",
          "link": 154
        },
        {
          "name": "positive",
          "type": "CONDITIONING",
          "link": 147
        },
        {
          "name": "negative",
          "type": "CONDITIONING",
          "link": 148
        },
        {
          "name": "latent_image",
          "type": "LATENT",
          "link": 149
        },
        {
          "name": "optional_vae",
          "shape": 7,
          "type": "VAE",
          "link": null
        },
        {
          "name": "script",
          "shape": 7,
          "type": "SCRIPT",
          "link": 153
        }
      ],
      "outputs": [
        {
          "name": "MODEL",
          "type": "MODEL",
          "links": null
        },
        {
          "name": "CONDITIONING+",
          "type": "CONDITIONING",
          "links": null
        },
        {
          "name": "CONDITIONING-",
          "type": "CONDITIONING",
          "links": null
        },
        {
          "name": "LATENT",
          "type": "LATENT",
          "links": null
        },
        {
          "name": "VAE",
          "type": "VAE",
          "links": null
        },
        {
          "name": "IMAGE",
          "type": "IMAGE",
          "links": [
            150
          ]
        }
      ],
      "properties": {
        "cnr_id": "efficiency-nodes-comfyui",
        "ver": "9e3c5aa4976ad457065ef06a0dfdfc66e17c59ee",
        "Node name for S&R": "KSampler (Efficient)"
      },
      "widgets_values": [
        42,
        null,
        20,
        7,
        "dpmpp_2m",
        "normal",
        1,
        "auto",
        "true"
      ],
      "color": "#443322",
      "bgcolor": "#665533",
      "shape": 1
    }
  ],
  "links": [
    [
      48,
      2,
      0,
      64,
      0,
      "IMAGE"
    ],
    [
      52,
      64,
      0,
      69,
      0,
      "IMAGE"
    ],
    [
      53,
      69,
      0,
      68,
      0,
      "MASK"
    ],
    [
      54,
      68,
      0,
      70,
      0,
      "MASK"
    ],
    [
      57,
      70,
      0,
      12,
      0,
      "IMAGE"
    ],
    [
      86,
      12,
      0,
      89,
      0,
      "IMAGE"
    ],
    [
      88,
      89,
      0,
      92,
      0,
      "IMAGE"
    ],
    [
      108,
      96,
      1,
      97,
      0,
      "CLIP"
    ],
    [
      109,
      96,
      1,
      98,
      0,
      "CLIP"
    ],
    [
      136,
      92,
      0,
      108,
      0,
      "IMAGE"
    ],
    [
      140,
      96,
      2,
      118,
      2,
      "VAE"
    ],
    [
      141,
      98,
      0,
      118,
      0,
      "CONDITIONING"
    ],
    [
      142,
      97,
      0,
      118,
      1,
      "CONDITIONING"
    ],
    [
      145,
      108,
      0,
      118,
      4,
      "MASK"
    ],
    [
      146,
      2,
      0,
      118,
      3,
      "IMAGE"
    ],
    [
      147,
      118,
      0,
      119,
      1,
      "CONDITIONING"
    ],
    [
      148,
      118,
      1,
      119,
      2,
      "CONDITIONING"
    ],
    [
      149,
      118,
      2,
      119,
      3,
      "LATENT"
    ],
    [
      150,
      119,
      5,
      105,
      0,
      "IMAGE"
    ],
    [
      151,
      120,
      0,
      122,
      1,
      "XY"
    ],
    [
      152,
      121,
      0,
      122,
      2,
      "XY"
    ],
    [
      153,
      122,
      0,
      119,
      5,
      "SCRIPT"
    ],
    [
      154,
      96,
      0,
      119,
      0,
      "MODEL"
    ]
  ],
  "groups": [],
  "config": {},
  "extra": {
    "ds": {
      "scale": 0.6303940863128529,
      "offset": [
        -373.9236867182337,
        89.60021626388557
      ]
    },
    "frontendVersion": "1.16.9"
  },
  "version": 0.4
}

y_d_g
Posts: 5
Joined: Wed Jan 14, 2026 10:36 am

Re: Project 2: Images Created Using the ComfyGUI Interface

Post by y_d_g » Sat Mar 21, 2026 1:16 pm

Refiner Study

In my previous research, I attempted to recreate an image of molten metal that I photographed, focusing on identifying the most effective combinations of samplers and schedulers for rendering the textures of asphalt and melted metal. These experiments were conducted using the model SD1.5 / realisticVisionV60B1_v51Vae.safetensors.

After reaching a certain threshold of realism, I decided to extend the workflow by introducing a refiner, using the model SDXL / sd_xl_base_1.0.safetensors. The goal of this stage was to achieve a significantly higher level of photorealism. The choice of model was determined by technical constraints: this was the only checkpoint on the system that had an available refiner model. I did not have access to the main machine’s directories, and therefore could not install additional checkpoints.


Successful workflows
Screenshot 2026-03-20 at 12.38.51.png
Successful workflow #1
Screenshot 2026-03-20 at 12.41.21.png
Successful workflow #2
First Failed Attempt
asphalt_molten_metal_spill_00271_.png
Failed Attempt
The initial attempt to construct a refiner pipeline resulted in failure. The error occurred because I used the same model for both the base generation and the refining stage, not yet understanding that these roles require distinct models. A proper refiner must be specifically designed for refinement, rather than for initial image generation.

Another critical parameter was the step range at which the refiner is introduced. The refiner should begin operating at a later stage of the denoising process, effectively taking over from the base model. For example, in a 40-step process, the refiner might start around step 25 or later—this is controlled within the second KSampler.

Additionally, I discovered that a refiner-based pipeline requires separate text encoding nodes, connected to a parallel pipeline that operates specifically with the refiner model (e.g., CLIPTextEncodeSDXLRefiner).

Successful Result
asphalt_molten_metal_spill_00290_.png
Successful result #1
Models:
Base model: SDXL / sd_xl_base_1.0.safetensors
Refiner model: SDXL / sd_xl_refiner_1.0.safetensors

Positive prompt:
photograph of sunlit asphalt with a thin stream of cooled molten aluminum, irregular metallic puddles and drip trails following natural gravity flow, extremely realistic surface micro texture, harsh midday sunlight, documentary photography, natural imperfections, industrial accident residue, photorealistic, high dynamic range

Negative prompt:
(same as positive prompt — likely unintentional, but preserved here as used in the experiment)

Empty latent image:
1280 × 720

KSampler (base pipeline):
Seed: random
Steps: 35
CFG: 4.8
Sampler: dpmpp_3m_sde_gpu
Scheduler: Karras
Denoise: 1.00

Refiner KSampler:
Add noise: disabled
Noise: random
Steps: 40
CFG: 4.7
Sampler: dpmpp_3m_sde_gpu
Scheduler: Karras
Start at step: 34
End at step: 40

Latent upscale:
Method: bicubic
Resolution: 1280 × 720
Crop: disabled

Second Successful Result
asphalt_molten_metal_spill_00307_.png
Successful result #2
The primary differences from the previous successful image were in the prompting strategy and parameter adjustments:

Positive prompt:
close up photograph of dry cracked asphalt with a stream of liquid mercury flowing across the surface, highly reflective mirror-like silver metal with smooth rounded edges and fluid surface tension, intense specular highlights and bright reflections, glossy dense metallic liquid contrasting with rough matte porous asphalt, strong material contrast between dark dry ground and shining silver metal, realistic natural sunlight, photorealistic

Negative prompt:
wet asphalt, rain, water puddle, muddy ground, metallic ground, silver asphalt, chrome ground, cracked metal surface, dull metal, matte metal, oxidized surface, rust, cgi, 3d render, videogame, unreal engine

KSampler (base pipeline):
CFG: 5.5

Post Reply